Installer MAP
Cette page décrit comment installer Centreon MAP. Il est recommandé d'installer MAP sur un serveur dédié. Toutefois, si vous ne disposez pas de gros volumes de données, vous pouvez l'installer sur le serveur central.
Licence
Si vous avez besoin d'une licence supplémentaire pour Centreon MAP, veuillez contacter l'équipe support de Centreon pour obtenir et installer votre clé de licence.
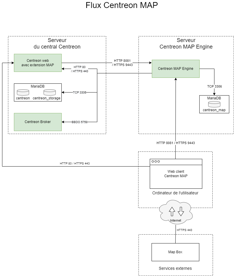
Architecture
Le schéma ci-dessous décrit l'architecture de MAP.
- Vous pouvez installer Centreon MAP soit sur un serveur dédié, soit sur le serveur central.
- Centreon MAP ne nécessite aucune installation sur votre machine : cette solution est entièrement disponible dans l'interface web Centreon.

Tableau des flux du réseau
| Application | Source | Destination | Port | Protocole | Objet |
|---|---|---|---|---|---|
| MAP Server | MAP server | Centreon central broker | 5758 | TCP | Obtenez des mises à jour du statut en temps réel |
| MAP Server | MAP server | Centreon MariaDB database | 3306 | TCP | Récupérer la configuration et d'autres données de Centreon |
| MAP Server | MAP server | MAP server database | 3306 | TCP | Stocker toutes les vues et données relatives à Centreon MAP |
| Web | MAP server | Centreon central | 80/443 | HTTP/HTTPS | Authentification et récupération des données |
| Web interface | User | MAP server | 8081/9443 | HTTP/HTTPS | Récupérer les vues et le contenu |
| Web interface | User | Internet* (Mapbox) | 443 | HTTPS | Récupérer les données Mapbox |
*Avec ou sans proxy
Prérequis
Serveur Centreon MAP Engine
Licence
Le serveur nécessite que la licence soit disponible et valide sur le serveur central de Centreon. Pour ce faire, vous devez contacter le support Centreon pour obtenir et installer votre clé de licence.
Logiciel
Voir les prérequis logiciels.
Matériel
- Jusqu'à 500 hôtes
- Jusqu'à 1 000 hôtes
- Jusqu'à 2 500 hôtes
- Jusqu'à 5 000 hôtes
- Jusqu'à 10 000 hôtes
- Plus de 10 000 hôtes
| Élément | Valeur |
|---|---|
| CPU | 2 vCPU |
| RAM | 4 Go |
Votre serveur MAP doit être partitionné de la manière suivante :
| Groupe de volumes (LVM) | Partition | Description | Taille |
|---|---|---|---|
| /boot | images de boot | 1 Go | |
| vg_root | / | racine du système | 20 Go |
| vg_root | swap | swap | 4 Go |
| vg_root | /var/log | contient tous les fichiers de log | 10 Go |
| vg_data | /var/lib/mysql | base de données | 5 Go |
| vg_data | Espace libre (non alloué) | 2 Go |
| Élément | Valeur |
|---|---|
| CPU | 4 vCPU |
| RAM | 4 Go |
Votre serveur MAP doit être partitionné de la manière suivante :
| Groupe de volumes (LVM) | Partition | Description | Taille |
|---|---|---|---|
| /boot | images de boot | 1 Go | |
| vg_root | / | racine du système | 20 Go |
| vg_root | swap | swap | 4 Go |
| vg_root | /var/log | contient tous les fichiers de log | 10 Go |
| vg_data | /var/lib/mysql | base de données | 5 Go |
| vg_data | Espace libre (non alloué) | 2 Go |
| Élément | Valeur |
|---|---|
| CPU | 4 vCPU |
| RAM | 10 Go |
Votre serveur MAP doit être partitionné de la manière suivante :
| Groupe de volumes (LVM) | Partition | Description | Taille |
|---|---|---|---|
| /boot | images de boot | 1 Go | |
| vg_root | / | racine du système | 20 Go |
| vg_root | swap | swap | 4 Go |
| vg_root | /var/log | contient tous les fichiers de log | 10 Go |
| vg_data | /var/lib/mysql | base de données | 5 Go |
| vg_data | Espace libre (non alloué) | 2 Go |
| Élément | Valeur |
|---|---|
| CPU | 4 vCPU |
| RAM | 18 Go |
Votre serveur MAP doit être partitionné de la manière suivante :
| Groupe de volumes (LVM) | Partition | Description | Taille |
|---|---|---|---|
| /boot | images de boot | 1 Go | |
| vg_root | / | racine du système | 20 Go |
| vg_root | swap | swap | 4 Go |
| vg_root | /var/log | contient tous les fichiers de log | 10 Go |
| vg_data | /var/lib/mysql | base de données | 5 Go |
| vg_data | Espace libre (non alloué) | 2 Go |
| Élément | Valeur |
|---|---|
| CPU | 6 vCPU |
| RAM | 18 Go |
Votre serveur MAP doit être partitionné de la manière suivante :
| Groupe de volumes (LVM) | Partition | Description | Taille |
|---|---|---|---|
| /boot | images de boot | 1 Go | |
| vg_root | / | racine du système | 20 Go |
| vg_root | swap | swap | 4 Go |
| vg_root | /var/log | contient tous les fichiers de log | 10 Go |
| vg_data | /var/lib/mysql | base de données | 5 Go |
| vg_data | Espace libre (non alloué) | 2 Go |
Pour de grosses volumétries de données, contactez votre commercial Centreon.
Informations requises lors de la configuration
- Connexion à Centreon Web avec des droits d'administrateur.
Même avec un serveur correctement dimensionné, vous devez garder à l'esprit les meilleures pratiques et recommandations lors de la création de vues afin de ne pas rencontrer de problèmes de performance.
Si le serveur central est configuré en HTTPS, vous devez appliquer la configuration SSL sur le serveur MAP. Suivez cette procédure pour sécuriser votre serveur MAP.
Client web de Centreon MAP
Licence
Le serveur nécessite que la licence soit disponible et valide sur le serveur central de Centreon. Pour ce faire, vous devez contacter le support Centreon pour obtenir et installer votre clé de licence.
Compatibilité
Notez que l'interface web de MAP a les mêmes prérequis que l'interface web Centreon. Voir les prérequis pour la compatibilité des navigateurs web ici.
Pré-installation
Désactiver SELinux
- Alma / RHEL / Oracle Linux 8
- Alma / RHEL / Oracle Linux 9
- Debian 12
Pendant l'installation, SELinux doit être désactivé. Éditez le fichier /etc/selinux/config et remplacez enforcing par disabled, ou bien exécutez la commande suivante :
sed -i s/^SELINUX=.*$/SELINUX=disabled/ /etc/selinux/config
Redémarrez votre système d'exploitation pour prendre en compte le changement.
reboot
Après le redémarrage, une vérification rapide permet de confirmer le statut de SELinux :
$ getenforce
Vous devriez obtenir ce résultat :
Disabled
Notez que cette désactivation doit être temporaire. Pour réactiver SELinux, éditez le fichier /etc/selinux/config et changez la valeur avec les options suivantes :
SELINUX=enforcingpour que la politique de sécurité SELinux soit appliquée en mode strict.SELINUX=permissivepour que les erreurs d’accès soient enregistrées dans les logs, mais l’accès ne sera pas bloqué.
Pendant l'installation, SELinux doit être désactivé. Éditez le fichier /etc/selinux/config et remplacez enforcing par disabled, ou bien exécutez la commande suivante :
sed -i s/^SELINUX=.*$/SELINUX=disabled/ /etc/selinux/config
Redémarrez votre système d'exploitation pour prendre en compte le changement.
reboot
Après le démarrage du système, effectuez une vérification rapide de l'état de SELinux :
getenforce
Vous devriez obtenir ce résultat :
Disabled
Notez que cette désactivation doit être temporaire. Pour réactiver SELinux, éditez le fichier /etc/selinux/config et changez la valeur avec les options suivantes :
SELINUX=enforcingpour que la politique de sécurité SELinux soit appliquée en mode strict.SELINUX=permissivepour que les erreurs d’accès soient enregistrées dans les logs, mais l’accès ne sera pas bloqué.
SELinux n'est pas installé sur Debian 12, continuez.
Configurer ou désactiver le pare-feu
Si votre pare-feu système est actif, paramétrez-le. Vous pouvez également le désactiver le temps de l'installation :
systemctl stop firewalld
systemctl disable firewalld
Installation du serveur MAP Engine
Étape 1 : définir les paramètres d'authentification
Vous devez fournir au serveur Centreon MAP Engine un utilisateur dédié qui a accès à toutes les ressources par le biais des groupes de listes d'accès. Étant donné que le mot de passe sera stocké sous une forme lisible par l'homme dans un fichier de configuration, vous ne devez pas utiliser un compte utilisateur Centreon admin.
- Connectez-vous à Centreon et allez dans Configuration > Utilisateurs > Contacts/Utilisateurs. Puis cliquez sur l'onglet Authentification Centreon.
- Définir le paramètre Accès à l'API de temps réel sur Oui.
Excluez l'utilisateur de la politique d'expiration du mot de passe sur la page Administration > Authentification : son mot de passe n'expirera jamais.

Étape 2 : créer un utilisateur MySQL
Créez un utilisateur dans l'instance mysql hébergeant les bases de données centreon et centreon_storage :
Nous vous recommandons vivement de définir un mot de passe plus sécurisé.
mysql> CREATE USER 'centreon_map'@'IP_MAP_SERVER' IDENTIFIED BY 'centreon_Map2023!';
GRANT SELECT ON centreon_storage.* TO 'centreon_map'@'<IP_SERVER_MAP>';
GRANT SELECT, INSERT ON centreon.* TO 'centreon_map'@'<IP_SERVER_MAP>';
Le privilège INSERT ne sera utilisé que pendant le processus d'installation afin de créer une nouvelle sortie Centreon Broker. Il sera révoqué ultérieurement.
Étape 3 : installer le serveur MAP Engine
Installation des paquets
Si vous installez votre serveur Centreon MAP à partir d'une "installation fraîche", vous devez installer le dépôt Centreon :
- Alma / RHEL / Oracle Linux 8
- Alma / RHEL / Oracle Linux 9
- Debian 12
Vous devez d'abord installer le dépôt EPEL :
dnf install -y https://dl.fedoraproject.org/pub/epel/epel-release-latest-8.noarch.rpm
La commande doit retourner des résultats comme suit :
Installed:
epel-release-8-17.el8.noarch
Complete!
Ensuite installez le dépôt Centreon :
dnf install -y dnf-plugins-core
dnf config-manager --add-repo https://packages.centreon.com/rpm-standard/25.10/el8/centreon-25.10.repo
Vous devez d'abord installer le dépôt EPEL :
dnf install -y https://dl.fedoraproject.org/pub/epel/epel-release-latest-9.noarch.rpm
La commande doit retourner des résultats comme suit :
Installed:
epel-release-9-2.el9.noarch
Complete!
Ensuite installez le dépôt Centreon :
dnf install -y dnf-plugins-core
dnf config-manager --add-repo https://packages.centreon.com/rpm-standard/25.10/el9/centreon-25.10.repo
Installez les dépendances suivantes :
apt update && apt install lsb-release ca-certificates apt-transport-https software-properties-common wget gnupg2 curl
Pour installer le dépôt Centreon, exécutez la commande suivante :
echo "deb https://packages.centreon.com/apt-standard/ $(lsb_release -sc)-25.10-stable main" | tee -a /etc/apt/sources.list.d/centreon-25.10-stable.list
echo "deb https://packages.centreon.com/apt-plugins-stable/ $(lsb_release -sc) main" | tee /etc/apt/sources.list.d/centreon-plugins.list
Ensuite, importez la clé du dépôt :
wget -O- https://apt-key.centreon.com | gpg --dearmor | tee /etc/apt/trusted.gpg.d/centreon.gpg > /dev/null 2>&1
Si l'URL ne fonctionne pas, vous pouvez trouver manuellement ce paquet dans le dossier.
Installation du dépôt Business
Installez le dépôt Centreon Business, vous pouvez le trouver sur le portail du support.
Installation du serveur MAP Engine
Vous avez deux possibilités pour l'installation :
- sur un nouveau serveur (sans paquets Centreon MAP existants),
- sur un serveur Centreon MAP Legacy.
Étape 3 - Option 1 : installation de MAP Engine sur un nouveau serveur
Sélectionnez l'onglet correspondant au type de base de données à utiliser.
- MariaDB
- MySQL
Vous devez d'abord installer le dépôt MariaDB :
- Alma / RHEL / Oracle Linux 8
- Alma / RHEL / Oracle Linux 9
- Debian 12
dnf module enable -y mariadb:10.11
dnf module enable -y mariadb:10.11
curl -LsS https://r.mariadb.com/downloads/mariadb_repo_setup | sudo bash -s -- --os-type=debian --os-version=12 --mariadb-server-version="mariadb-10.11"
Ensuite installez le serveur MariaDB :
- Alma / RHEL / Oracle Linux 8
- Alma / RHEL / Oracle Linux 9
- Debian 12
dnf install mariadb-server
dnf install mariadb-server
apt update && apt install mariadb-server
MariaDB doit écouter toutes les interfaces au lieu de localhost/127.0.0.1, qui est la valeur par défaut. Modifiez le fichier suivant :
/etc/mysql/mariadb.conf.d/50-server.cnfDéfinir le paramètre bind-address à 0.0.0.0. et redémarrez MariaDB.
systemctl restart mariadb
Ensuite, activez et redémarrez MariaDB :
systemctl enable mariadb
systemctl restart mariadb
Il est obligatoire de sécuriser l'accès root de la base de données avant d'installer Centreon. Si vous utilisez une base de données locale, exécutez la commande suivante sur le serveur MAP :
mariadb-secure-installation
- Répondez oui à toutes les questions, sauf à "Disallow root login remotely?".
- Il est obligatoire de définir un mot de passe pour l'utilisateur root de la base de données. Vous aurez besoin de ce mot de passe pendant l'installation web.
Pour plus d'informations, veuillez consulter la documentation officielle.
Vous devez d'abord installer le dépôt MySQL :
- Alma / RHEL / Oracle Linux 8
- Alma / RHEL / Oracle Linux 9
- Debian 12
dnf install https://dev.mysql.com/get/mysql84-community-release-el8-1.noarch.rpm -y
dnf install https://dev.mysql.com/get/mysql84-community-release-el9-1.noarch.rpm -y
wget https://dev.mysql.com/get/mysql-apt-config_0.8.32-1_all.deb
dpkg -i mysql-apt-config_0.8.32-1_all.deb
apt update
Sélectionnez OK pour valider l'installation de MySQL Tools & Connectors. Entrez ensuite la commande suivante :
apt update
- Alma / RHEL / Oracle Linux 8
- Alma / RHEL / Oracle Linux 9
- Debian 12
dnf install https://dev.mysql.com/get/mysql84-community-release-el8-1.noarch.rpm
dnf config-manager --enable mysql-8.4-lts-community
dnf module disable mysql
dnf install mysql-community-server
systemctl start mysqld
dnf install -y mysql-server mysql
dnf install -y centreon-mysql
systemctl enable --now mysqld
echo "default-authentication-plugin=mysql_native_password" >> /etc/my.cnf.d/mysql-server.cnf
systemctl daemon-reload
systemctl restart mysqld
systemctl list-units --type=service | grep -i mysql
sudo sed -Ei 's/LimitNOFILE\s*=\s*[0-9]+/LimitNOFILE = 32000/' /usr/lib/systemd/system/mysqld
sudo systemctl start mysqld
sudo systemctl status mysqld
apt update
apt install -y centreon-mysql
# Select "Use Legacy Authentication Method"
systemctl daemon-reload
systemctl restart mysql
Ensuite, activez et redémarrez MySQL :
systemctl enable mysql
systemctl restart mysql
Il est obligatoire de sécuriser l'accès root de la base de données avant d'installer Centreon. Si vous utilisez une base de données locale, exécutez la commande suivante sur le serveur MAP :
mysql_secure_installation
- Répondez oui à toutes les questions, sauf à "Disallow root login remotely?".
- Il est obligatoire de définir un mot de passe pour l'utilisateur root de la base de données. Vous aurez besoin de ce mot de passe pendant l'installation web.
Installez les paquets de centreon-map-engine :
- Alma / RHEL / Oracle Linux 8
- Alma / RHEL / Oracle Linux 9
- Debian 11 & 12
dnf install centreon-map-engine
dnf install centreon-map-engine
apt update && apt-get -o Dpkg::Options::="--force-overwrite" install centreon-map-engine
Si vous utilisez MySQL : MySQL doit écouter toutes les interfaces au lieu de localhost/127.0.0.1, qui est la valeur par défaut. Modifiez le fichier suivant :
/etc/mysql/mysql.conf.d/mysqld.cnfDéfinir le paramètre bind-address à 0.0.0.0. et redémarrez MySQL.
sudo service mysql restart
Étape 3 - Option 2 : installation de MAP Engine sur un serveur MAP Legacy existant
- MariaDB
- MySQL
Si vous avez déjà MAP Legacy et que vous installez MAP Engine sur le même serveur, vous devez suivre la procédure suivante. Si non, passez à l'étape 3 - Option 1 : installation du serveur MAP Engine sur un nouveau serveur.
Vous pouvez utiliser la base de données MariaDB existante de Centreon MAP Legacy pour le nouveau serveur MAP Engine. Il n'est donc pas nécessaire d'installer une nouvelle base de données.
Cette procédure permet de s'assurer que le fichier de configuration peut être utilisé à la fois pour MAP Engine et MAP Legacy.
-
Faites une sauvegarde du fichier map.cnf :
- Alma / RHEL / Oracle Linux 8
- Alma / RHEL / Oracle Linux 9
- Debian 12
cp /etc/my.cnf.d/map.cnf /etc/my.cnf.d/map.cnf.bkcp /etc/my.cnf.d/map.cnf /etc/my.cnf.d/map.cnf.bkcp /etc/mysql/map.cnf /etc/mysql/map.cnf.bk -
Installez les paquets de centreon-map-engine :
- Alma / RHEL / Oracle Linux 8
- Alma / RHEL / Oracle Linux 9
- Debian 12
dnf install centreon-map-enginednf install centreon-map-engineapt update && apt-get -o Dpkg::Options::="--force-overwrite" install centreon-map-engine -
Récupérez la sauvegarde du fichier de configuration :
- Alma / RHEL / Oracle Linux 8
- Alma / RHEL / Oracle Linux 9
- Debian 12
cp /etc/my.cnf.d/map.cnf.bk /etc/my.cnf.d/map.cnfcp /etc/my.cnf.d/map.cnf.bk /etc/my.cnf.d/map.cnfcp /etc/mysql/map.cnf.bk /etc/mysql/map.cnf -
Répondez Y. Ensuite redémarrez MariaDB :
systemctl restart mariadb
Lors de l'installation du serveur Centreon MAP Engine, java (OpenJDK 17) sera automatiquement installé, si nécessaire.
Suivez cette procédure de dépannage si OpenJDK 17 cause un incident empêchant l'installation de centreon-map-engine.
Prérequis Java
Assurez-vous qu'une version de Java 17 (ou 18) est installée avant de commencer la procédure.
- Pour vérifier quelle version de Java est installée, entrez la commande suivante :
java -version
-
Pour une mise à jour de Java en version 17 (ou 18), allez sur la page officielle de téléchargement d'Oracle.
-
Si plusieurs versions de Java sont installées, vous devez activer la bonne version. Affichez les versions installées avec la commande suivante puis sélectionnez la version 17 (ou 18) :
sudo update-alternatives --config java
- Si vous souhaitez configurer votre plateforme en HTTPS, vous aurez besoin de générer un fichier keystore pour la version 17 de Java (ou 18) (voir procédure).
Si vous avez déjà MAP Legacy et que vous installez MAP Engine sur le même serveur, vous devez suivre la procédure suivante. Si non, passez à l'étape 3 - Option 1 : installation du serveur MAP Engine sur un nouveau serveur.
Vous pouvez utiliser la base de données MariaDB existante de Centreon MAP Legacy pour le nouveau serveur MAP Engine. Il n'est donc pas nécessaire d'installer une nouvelle base de données.
Cette procédure permet de s'assurer que le fichier de configuration peut être utilisé à la fois pour MAP Engine et MAP Legacy.
-
Faites une sauvegarde du fichier map.cnf :
- Alma / RHEL / Oracle Linux 8
- Alma / RHEL / Oracle Linux 9
- Debian 12
cp /etc/my.cnf.d/map.cnf /etc/my.cnf.d/map.cnf.bkcp /etc/my.cnf.d/map.cnf /etc/my.cnf.d/map.cnf.bkcp /etc/mysql/map.cnf /etc/mysql/map.cnf.bk -
Installez les paquets de centreon-map-engine :
- Alma / RHEL / Oracle Linux 8
- Alma / RHEL / Oracle Linux 9
- Debian 12
dnf install centreon-map-enginednf install centreon-map-engineapt update && apt-get -o Dpkg::Options::="--force-overwrite" install centreon-map-engine -
Récupérez la sauvegarde du fichier de configuration :
- Alma / RHEL / Oracle Linux 8
- Alma / RHEL / Oracle Linux 9
- Debian 12
cp /etc/my.cnf.d/map.cnf.bk /etc/my.cnf.d/map.cnfcp /etc/my.cnf.d/map.cnf.bk /etc/my.cnf.d/map.cnfcp /etc/mysql/map.cnf.bk /etc/mysql/map.cnf -
Répondez Y. Ensuite redémarrez MySQL :
systemctl restart mysql
Lors de l'installation du serveur Centreon MAP Engine, java (OpenJDK 17) sera automatiquement installé, si nécessaire.
Suivez cette procédure de dépannage si OpenJDK 17 cause un incident empêchant l'installation de centreon-map-engine.
Prérequis Java
Assurez-vous qu'une version de Java 17 (ou 18) est installée avant de commencer la procédure.
- Pour vérifier quelle version de Java est installée, entrez la commande suivante :
java -version
-
Pour une mise à jour de Java en version 17 (ou 18), allez sur la page officielle de téléchargement d'Oracle.
-
Si plusieurs versions de Java sont installées, vous devez activer la bonne version. Affichez les versions installées avec la commande suivante puis sélectionnez la version 17 (ou 18) :
sudo update-alternatives --config java
- Si vous souhaitez configurer votre plateforme en HTTPS, vous aurez besoin de générer un fichier keystore pour la version 17 de Java (ou 18) (voir procédure).
Étape 4 : vérifier la configuration de la base de données
Assurez-vous que la base de données qui stocke les données MAP de Centreon est optimisée (automatiquement ajoutée par le RPM dans /etc/my.cnf.d/map.cnf ou dans /etc/mysql/map.cnf pour Debian) :
max_allowed_packet = 20M
innodb_log_file_size = 200M
- MariaDB
- MySQL
Ensuite, redémarrez MariaDB :
systemctl restart mariadb
Il est obligatoire de sécuriser l'accès root de la base de données avant d'installer Centreon. Si vous utilisez une base de données locale, exécutez la commande suivante sur le serveur central :
mariadb-secure-installation
- Répondez oui à toutes les questions, sauf à "Disallow root login remotely?
- Il est obligatoire de définir un mot de passe pour l'utilisateur root de la base de données. Vous aurez besoin de ce mot de passe pendant l'installation web.
Pour plus d'informations, veuillez consulter la documentation officielle de MariaDB.
Ensuite, redémarrez MySQL :
systemctl restart mysql
Il est obligatoire de sécuriser l'accès root de la base de données avant d'installer Centreon. Si vous utilisez une base de données locale, exécutez la commande suivante sur le serveur central :
mysql_secure_installation
- Répondez oui à toutes les questions, sauf à "Disallow root login remotely?
- Il est obligatoire de définir un mot de passe pour l'utilisateur root de la base de données. Vous aurez besoin de ce mot de passe pendant l'installation web.
Étape 5 : exécuter le script configure.sh
Exécutez le script de configuration du serveur MAP de Centreon.
Deux modes sont disponibles : interactif ou automatique.
- Interactif (aucune option/mode par défaut) : plusieurs questions seront posées pour remplir de manière interactive les variables d'installation.
- Automatique (--automatic ou -a) : l'installation se fera automatiquement à partir des valeurs définies dans le fichier
/etc/centreon-map/vars.sh.
Si c'est votre première installation, nous vous conseillons d'utiliser le mode standard (interactif) et de choisir Non lorsqu'on vous demande le mode d'installation avancé :
/etc/centreon-map/configure.sh
Voici ce que vous devez voir en sortie :
Configuration completed, enjoy !
Ce script crée le fichier map-config.properties.
URI personnalisée
Si vous avez personnalisé une URI de connexion pour votre plateforme Centreon, vous devez éditer le fichier map-config.properties en ajoutant la commande suivante et en utilisant l'URI personnalisée déjà définie ici :
centreon.path=/your-custom-uri
Optimisation de la mémoire pour Java
JAVA_OPTS est une variable d'environnement standard utilisée pour modifier les propriétés Java.
Pour implémenter correctement la mémoire dédiée :
Modifiez le paramètre JAVA_OPTS dans le fichier de configuration Centreon MAP
/etc/centreon-map/centreon-map.conf:
JAVA_OPTS="-Xms512m -Xmx4G"
La valeur Xmx dépend de la quantité de mémoire indiquée dans les tableaux dans la section Matériel.
Redémarrez le service :
systemctl restart centreon-map-engine
Étape 6 : appliquer la configuration Broker et redémarrer MAP Engine
Avant de redémarrer Broker, vous devez exporter la configuration à partir de l'interface web de Centreon.
Redémarrez Centreon Broker sur le serveur central :
systemctl restart cbd
Supprimer le privilège INSERT de l'utilisateur centreon_map :
REVOKE INSERT ON centreon.* FROM 'centreon_map'@'<IP_SERVER_MAP>';
Ensuite redémarrer le service centreon-map-engine :
systemctl start centreon-map-engine
Exécutez la commande suivante pour vérifier que le service centreon-map-engine est correctement démarré :
systemctl status centreon-map-engine
Voici un exemple de résultat :
● centreon-map-engine.service - Centreon Studio map server
Loaded: loaded (/usr/lib/systemd/system/centreon-map-engine.service; disabled; vendor preset: disabled)
Active: active (running) since Thu 2022-11-24 09:10:58 UTC; 6h ago
Main PID: 39103 (centreon-map-en)
Tasks: 50 (limit: 23465)
Memory: 598.1M
CGroup: /system.slice/centreon-map-engine.service
├─39103 /bin/bash /usr/share/centreon-map-engine/bin/centreon-map-engine
└─39119 /usr/bin/java -Dsun.misc.URLClassPath.disableJarChecking=true -XX:+HeapDumpOnOutOfMemoryError -XX:HeapDumpPath=/var/log/centreon-map
Étape 7 : vérifier la configuration
Vérifiez la configuration du serveur MAP Engine avec cette commande :
/etc/centreon-map/diagnostic.sh
En cas d'erreur, consultez la section Lancement de l'outil de diagnostic à la page Dépannage de MAP.
Si la configuration est correcte, le service centreon-map-engine peut être lancé à partir du serveur Centreon MAP (Legacy) :
systemctl restart centreon-map-engine
Permettez au service de démarrer automatiquement au démarrage du serveur :
systemctl enable centreon-map-engine
Le serveur Centreon MAP est maintenant démarré et activé : installons la partie interface de l'extension.
Installation du client web MAP
Étape 1 : installer le dépôt Business
Installez le dépôt de Centreon Business : vous pouvez le trouver sur le portail du support.
Étape 2 : installer le module MAP
- Depuis votre terminal, entrez la commande suivante sur le serveur central :
- Alma / RHEL / Oracle Linux 8
- Alma / RHEL / Oracle Linux 9
- Debian 12
sudo dnf install centreon-map-web-client
sudo dnf install centreon-map-web-client
sudo apt install centreon-map-web-client
-
Vous devez ensuite vous connecter à l'interface web Centreon.
-
Allez dans Administration > Extensions > Gestionnaire et installez le module Map Web Client.
Étape 3 : activer le module MAP
Par défaut, le module MAP n'est pas activé. Suivez cette procédure pour l'activer.
-
Connectez-vous à l'interface Centreon et allez à la page Administration > Extensions > Map > Options.

-
Dans la section Informations de connexion, définissez Serveur Map Engine sur Oui.
-
Saisissez l'adresse IP de votre serveur MAP dans le champ Adresse du serveur Map Engine. Si vous avez installé MAP sur le serveur central, il s'agit de l'adresse IP du serveur central. Utilisez son adresse IP complète, et non l'adresse locale (localhost). Le port par défaut est 8081. Par exemple :
http://10.25.xxx:8081. -
Cliquez sur le bouton Test de connexion au serveur pour tester la connexion. Ce test doit retourner le message Test de connexion réussi.
-
Cliquez sur Sauvegarder.
-
Allez dans Configuration > Collecteurs > Collecteurs. Déployez la configuration du serveur central (en utilisant la méthode Recharger).
-
Depuis le terminal, redémarrez le service cbd :
systemctl restart cbd
- Maintenant que la configuration est correcte, vous pouvez démarrer le serveur en exécutant cette commande :
systemctl start centreon-map-engine
- Exécutez la commande suivante pour vérifier que le service centreon-map-engine est correctement démarré :
systemctl status centreon-map-engine
Voici un exemple de résultat :
● centreon-map-engine.service - Centreon Studio map server
Loaded: loaded (/usr/lib/systemd/system/centreon-map-engine.service; disabled; vendor preset: disabled)
Active: active (running) since Thu 2022-11-24 09:10:58 UTC; 6h ago
Main PID: 39103 (centreon-map-en)
Tasks: 50 (limit: 23465)
Memory: 598.1M
CGroup: /system.slice/centreon-map-engine.service
├─39103 /bin/bash /usr/share/centreon-map-engine/bin/centreon-map-engine
└─39119 /usr/bin/java -Dsun.misc.URLClassPath.disableJarChecking=true -XX:+HeapDumpOnOutOfMemoryError -XX:HeapDumpPath=/var/log/centreon-map
Vous pouvez maintenant utiliser le module MAP en accédant à la page Supervision > Map.